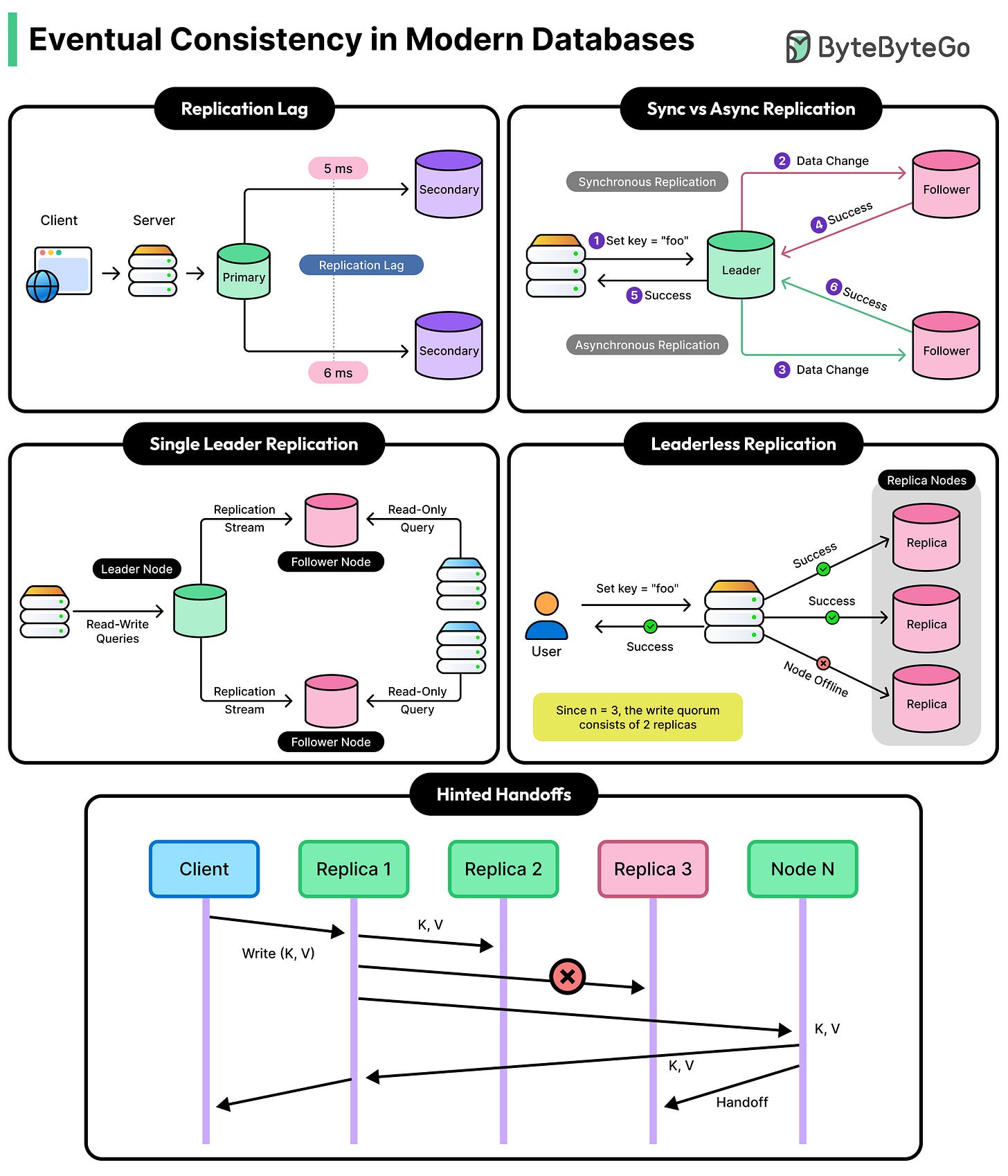
Eventual Consistency: The Key Trade-Off Behind Modern Databases
Eventual consistency is a key architectural choice in modern distributed systems. When we choose eventual consistency, we are making a trade-off between immediate synchronization across all database copies for better performance, scalability, and availability.
Using eventual consistency has been a key factor in our ability to build systems that serve millions of users globally. Whether we are building social media platforms, e-commerce sites, or real-time gaming applications, eventual consistency gives us the tools to handle data under load and during failures.
In this article, we will look at what eventual consistency is, why it exists, how to control it, and how to handle the challenges it creates.



