Messaging Patterns Explained: Pub-Sub, Queues, and Event Streams
Modern software rarely lives on one machine anymore. Services run across clusters, web applications are dynamically rendered on the browser, and data resides on a mix of cloud platforms and in-house data centers.
In such a scenario, coordination becomes harder, latency becomes visible, and reliability is crucial. In this environment, messaging patterns become a key implementation detail.
When two services or applications need to talk, the simplest move is a direct API call. It’s easy, familiar, and synchronous: one service waits for the other to respond. But that wait is exactly where things break.
What happens when the downstream service is overloaded? Or slow? Or down entirely? Suddenly, the system starts to stall: call chains pile up, retries back up, and failures increase drastically.
That’s where asynchronous communication changes the game.
Messaging decouples the sender from the receiver. A service doesn’t wait for another to complete work. It hands off a message and moves on. The message is safely stored in a broker, and the recipient can process it whenever it's ready. If the recipient fails, the message waits. If it’s slow, nothing else stalls.
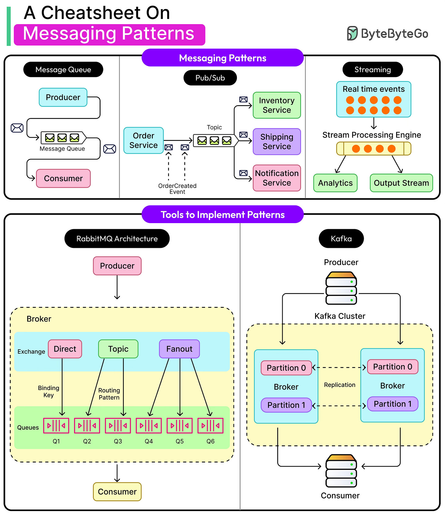
However, not all messaging systems look the same. Three main patterns show up frequently:
Message Queues: One producer, one consumer. Tasks get processed once and only once.
Publish-Subscribe: One producer, many consumers. Messages fan out to multiple subscribers.
Event Streams: A durable, replayable log of events. Consumers can rewind, catch up, or read in parallel.
Each pattern solves a different problem and comes with trade-offs in reliability, ordering, throughput, and complexity. And each maps to different real-world use cases, from task queues in background job systems to high-throughput clickstream analytics to real-time chat.
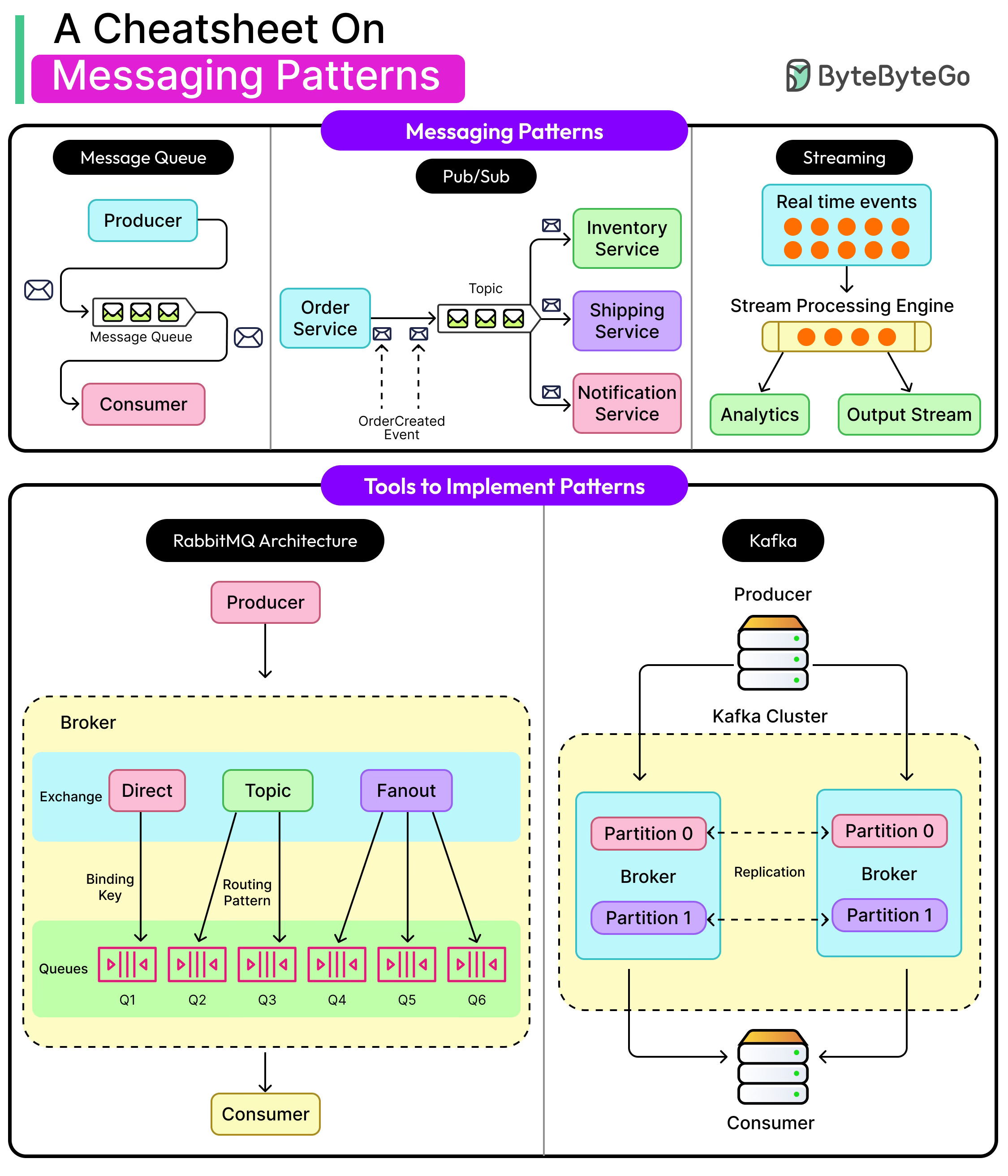
In this article, we will look at these patterns in more detail, along with some common technologies that help implement these patterns.



