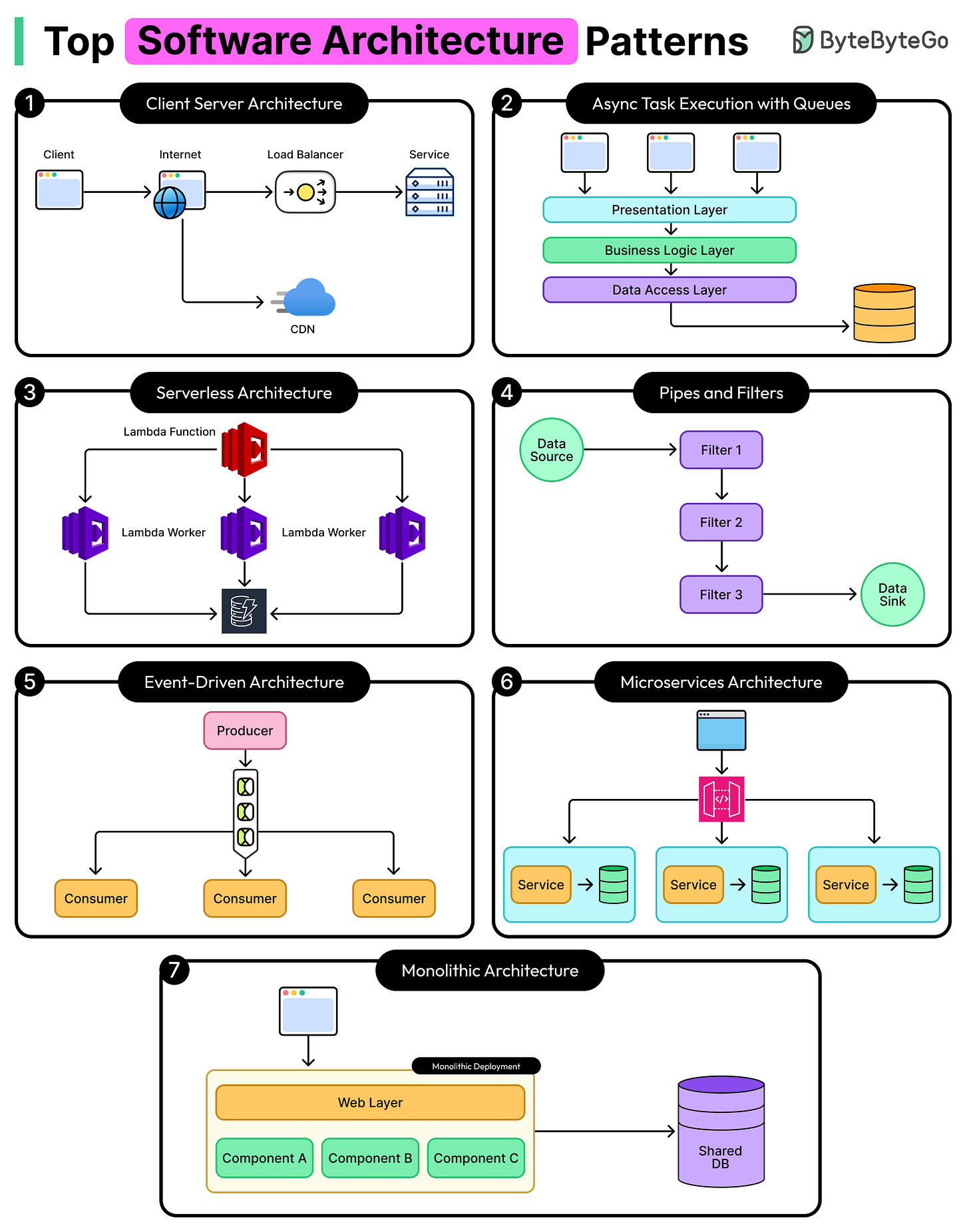
Must-Know Software Architecture Patterns
Software architecture patterns are reusable solutions to common problems that occur when designing software systems. Think of them as blueprints that have been tested and proven effective by countless developers over many years.
When we build applications, we often face similar challenges, such as how to organize code, how to scale systems, or how to handle communication between different parts of an application. Architecture patterns provide us with established approaches to solve these challenges.
Learning about architecture patterns offers several key benefits.
First, it increases our productivity because we do not need to invent solutions from scratch for every project.
Second, it improves our code quality by following proven approaches that make systems more maintainable and easier to understand.
Third, it enhances communication within development teams by providing a common vocabulary to discuss design decisions.
In this article, we will explore the essential architecture patterns that every software engineer should understand. We will look at how each pattern works, when to use it, what performance characteristics it has, and see practical examples of each.



