Top Strategies to Build High Availability Systems
Modern applications must stay online around the clock.
When a banking app goes down during business hours or an e-commerce site crashes on Black Friday, the consequences extend far beyond frustrated users. Revenue evaporates, customer trust erodes, and competitors gain ground.
High availability has transformed from a luxury feature into a baseline expectation these days.
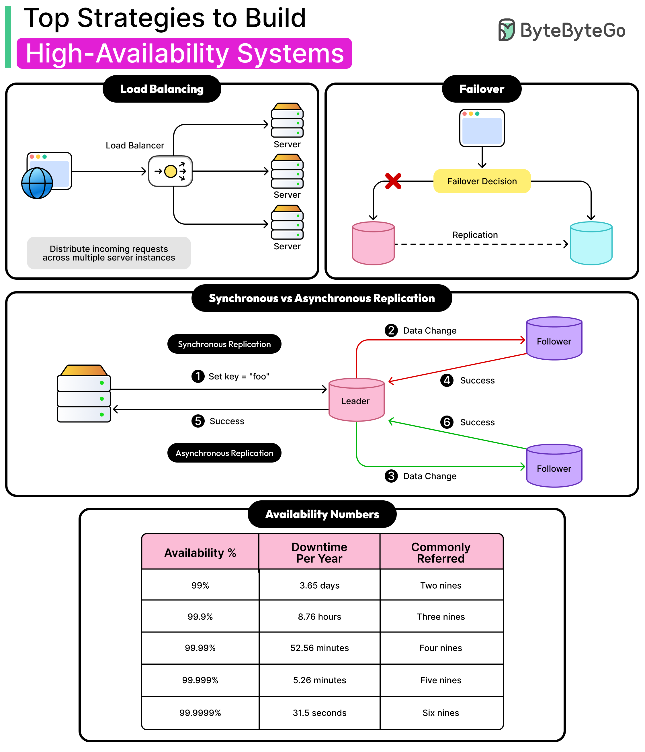
Building systems that remain operational despite failures requires more than just buying expensive hardware or running extra servers. It demands a combination of architectural patterns, redundancy strategies, and operational discipline. In other words, high availability emerges from understanding how systems fail and designing defenses at multiple layers.
In this article, we will understand what availability means and look at some of the most popular strategies to achieve high availability.



